Расследования
Репортажи
Аналитика
  • USD79.82
  • EUR92.94
  • OIL64.47
Поддержите нас English
  • 48274

В июне 2020 года операционный директор платежной компании Wirecard Ян Марсалек бесследно исчез вместе с несколькими миллиардами долларов. Через месяц The Insider и Bellingcat удалось доказать, что мошенник скрывается на территории России или Беларуси и имеет давние связи со спецслужбами. Теперь же The Insider выяснил подробности того, как спецслужбы завербовали Марсалека с помощью юной блондинки, а затем спрятали в России под видом священника. Удалось выяснить также, какие услуги Марсалек оказывал российским спецслужбам. Среди прочего он активно сотрудничал с ЧВК Вагнера, передавал России данные, полученные от работавших на него сотрудников европейских спецслужб, и помогал установить слежку за Христо Грозевым.

Содержание
  • Роковая блондинка и вербовка Марсалека на яхте

  • Марсалек помогает ГРУ

  • Офис напротив российского консульства

  • Шпионы на службе у Марсалека

  • Работа на Кремль и слежка за Христо Грозевым

  • Превращение в священника. Российские спецслужбы спасают Марсалека

Расследование проведено совместно с Der Spiegel

Роковая блондинка и вербовка Марсалека на яхте

6 июля 2014 года российская модель Наталья Злобина отмечала свое 30-летие на яхте «Посейдон III» в компании со своим новым возлюбленным — Яном Марсалеком, операционным директором платежной компании Wirecard, немецкой корпорации с многомиллиардным бизнесом и хорошими связями в правительствах разных стран. Год спустя Financial Times начнет серию публикаций о махинациях в компании, которые в конечном итоге в 2020 году приведут к официальному расследованию, обыскам, массовым арестам и выявлению дыры в $2 млрд, а Марсалек станет самым разыскиваемым финансовым преступником в Европе. Но тогда, в 2014 году, ничто не предвещало беды, и Ян Марсалек в черном костюме и белоснежной рубашке поднялся на борт «Посейдона».

Наталья Злобина
Наталья Злобина

На борту Наташа познакомит Марсалека со своим знакомым. «Это Стас, генерал ГРУ», — так представит Наташа своего приятеля. Вообще-то в официальной биографии Станислава Петлинского (он же Борис Грин) значится вовсе не ГРУ, а Администрация президента, а сейчас он и вовсе скромно называет себя «советником по безопасности». Но во время войны в Чечне Петлинский был командиром подразделения спецназа ГРУ и с тех глубоко вовлечен в деятельность российской военной разведки.

Сидя на яхте теплыми июльскими вечерами (празднование затянулось на три дня), Стас развлекал Яна историями о своих подвигах в качестве командира спецназа в Чечне и своих шпионских похождениях. Ян слушал его с нескрываемым интересом. Ему словно приоткрыли окно в ранее недоступный, но такой манящий мир. Марсалек давно интересовался оружием и стрельбой, а Стас был сам отличным стрелком и, как выяснилось, мог организовать ему выезд в закрытый московский тир, где тренировалась элита российского спецназа — бойцы «Вымпела» и «Альфы». Яну не терпелось узнать секреты работы разведчиков, и у Стаса были ответы на все его вопросы. По свидетельствам сразу двух гостей празднования, уже к концу первого вечера эти двое были неразлучны.

В последующие годы Станислав Петлинский принимал все более деятельное участие в деловых и личных начинаниях Марсалека. По словам нескольких его знакомых, жизнь Яна разделилась на «до» и «после Стаса». Петлинский, у которого были квартиры в России, Монако и Милане, начал наведываться в Мюнхен и даже рассказывал друзьям, что отправил туда свою больную мать на лечение, — это был отличный предлог, чтобы чаще видеться с Марсалеком.

Ян Марсалек и Станислав Петлинский
Ян Марсалек и Станислав Петлинский

Наталья Злобина, сыгравшая ключевую роль в вербовке Марсалека, не раз помогала Петлинскому «устанавливать контакт» с лицами, представляющими интерес для российских спецслужб (The Insider известен как минимум один такой случай). Но отношения с Марсалеком Наташа не просто сохранит — она станет его деловым партнером.

Уроженка Узбекистана Наталья Злобина на момент знакомства с Марсалеком числилась в рекламном агентстве, но до этого успела поработать и эротической моделью, и актрисой в треш-фильмах, где среди прочего играла шпионку, убивающую своих жертв нервно-паралитическим веществом, в американо-российском эротическом триллере про вампиров «Жажда крови 2» (1996). Злобина пообещала Марсалеку привлечь российского инвестора, готового учредить компанию-партнера для Wirecard. В августе 2013 года она зарегистрировала для этой цели платежный стартап ООО «Байтмакс». Совладельцем выступил бизнес-партнер Дмитрия Пьянковского, отвечавшего за развитие электронных платежных систем в правительстве Москвы.

С тех пор Наташа и Ян поддерживали тесные личные и деловые отношения. Что касается бизнеса, дела у Wirecard шли не очень: несмотря на все московские связи Натальи, проект с NFC-оплатой в метро так и не взлетел, и «Байтмакс» в итоге оказался должен большую сумму денег немецкому партнеру. Из взломанных писем известно, что Ян давал Наталье указания, кому и как в Wirecard надо написать, чтобы отсрочить дату платежа. Долг так и не был погашен, и «Байтмакс» свернул деятельность.

А вот личные отношения Яна и Натальи цвели пышным цветом — равно как и их коммерческие начинания, не связанные с Wirecard. Парочка путешествовала по России и загранице за счет немецкой компании (в одном из писем личный ассистент Марсалека забронировал для Натальи поездку в Барселону в марте 2015 года, включая отель стоимостью €695 за ночь). А иногда Ян прилетал за Натальей в Россию на своем частном самолете, и они проводили уик-энд на греческом Санторини (в 2016 году было две таких поездки). В России Ян и Наталья летали в Грозный в сентябре 2013 года. Марсалек отправился туда, чтобы официально познакомиться с членами семьи Рамзана Кадырова. Кадырову с друзьями надо было переместить в Европу и «отмыть» порядка $400 млн с их гонконгских счетов, и Наталья представила Яна как человека, способного такое провернуть.

По данным источника The Insider, чеченцы встретились с Натальей и Яном еще дважды — в Вене и в Азии (это подтверждают данные авиаперелетов). Одним из трех чеченских спутников Злобиной во время поездки в Вену в 2014 году был Ахмед Пакаев, седовласый майор ФСБ, который раньше служил российским представителем в Интерполе. Из писем, попавших в распоряжение The Insider и Der Spiegel, следует, что Пакаев представил Марсалека Константину Торопу, директору так называемой Международной полицейской корпорации общественной безопасности, неправительственного вооруженного формирования, на которое, по некоторым данным, обратил внимание Интерпол в связи с обвинениями в необоснованном выполнении функций полиции. В письме Яну Марсалеку — на почту [email protected], якобы принадлежащую чиновнику из Гренады, — Константин Тороп сообщает, что по рекомендации Пакаева Марсалеку выписано членское удостоверение МПКОБ.

Наталья Злобина организовывала для Яна и другие экстремальные приключения, в том числе полет в стратосферу на истребителе МиГ в мае 2016 года.

  • [object Object]
  • [object Object]

Хотя официальный выход Wirecard на российский рынок откладывался, Ян и Наталья запустили по крайней мере один совместный проект: майнинг криптовалюты в Якутии. Ферма Atlas Mine мощностью 3 МВт была построена с помощью оборудования, которое Марсалек приобрел через офшорные счета с помощью британской компании-посредника. Проект, построенный по принципу финансовой пирамиды, приглашал сторонних инвесторов поучаствовать в первичном предложении токенов на условиях минимального вложения $100 с гарантией, что вложения окупятся за шесть месяцев, а прибыль будет поступать в неограниченной перспективе. В буклете первичного предложения авторы ссылались на предыдущий майнинг-проект того же оператора в Китае. В видеоролике, загруженном на Youtube в мае 2018 года, показан процесс установки и «рабочее состояние» объекта, внешне похожего на крупную майнинг-ферму. Сколько инвесторов привлек якутский проект, неизвестно, но сайт не работает по меньшей мере с 2021 года.

Неизвестно, в какой именно момент Наталья стала работать на российские спецслужбы, но она точно пользовалась некоторыми привилегиями, характерными для сотрудников разведки. Так, ее паспортные данные в базе подменили на данные другой женщины. Кроме того, все сведения о поездках Натальи оказались удалены из комплексной российской базы данных «Магистраль». Подобные пробелы в базе ранее встречались у российских шпионов и агентов под прикрытием, в том числе у Вадима Красикова, берлинского «убийцы на велосипеде», работавшего на ФСБ.

Но зачем вообще российским спецслужбам потребовалось вербовать Марсалека? Для того чтобы ответить на этот вопрос, надо немного рассказать о его биографии.

Марсалек — взлет афериста № 1

Марсалек родился 15 марта 1980 года в Вене и вырос в нескольких километрах от нее, в пригороде Клостернойбурга. Он учился во французском лицее, затем в местной средней школе. Хороший ученик, одаренный, красноречивый, с очень большим талантом к информатике, как говорят бывшие учителя.

Он всегда боролся с правилами и условностями, говорит его мать. Она уже давно не общается с сыном. В июне 1999 года он в возрасте 19 лет сбежал из дома после ссоры с родителями. Долгое время единственными признаками его жизни были счета мобильного телефона, вспоминает мать. Тогда же в 1999 году начинается взлет Wirecard как финансовой компании. Мать следила за его карьерой в прессе: «Я долгое время с подозрением относилась к Wirecard. Ян так быстро сделал там карьеру, даже не закончив школу. Как это возможно?»

«Харизма», — отвечают почти все бывшие сотрудники Wirecard, когда их спрашивают об этом. Так же отвечают бывшие учителя, бывшие любовницы и бывшие друзья. Уже в 20 лет Ян Марсалек обладает харизмой, особым сочетанием сильной уверенности в себе и заметного интеллекта. «В нем сразу видишь успешного человека, который знает, о чем говорит и что делает», — говорит Пав Гилл, бывший главный юрист Wirecard в Азии. «Красноречивый, обаятельный и очень умный», — говорит Йорн Леогранде, бывший руководитель отдела инноваций Wirecard.

Wirecard в первую очередь взяла на себя техническую обработку платежей по кредитным картам от интернет-магазинов. Сначала это были в основном порносайты и сайты с азартными играми. Слишком грязный и слишком маленький бизнес для главы компании Маркуса Брауна, уроженца Вены, который раньше работал в консалтинговой компании KPMG, позиционирует себя как интеллектуальный пионер и всегда носит черные свитера с высоким воротником в стиле Стива Джобса.

Браун хочет управлять глобальной корпорацией. Достичь этой цели ему помогает его молодой помощник, тоже австриец, профессионал в области программного обеспечения: за десять лет работы в компании 30-летний Марсалек в 2010 году становится главным операционным директором. Отсутствие школьного аттестата ему не помешало — он умел программировать и хорошо разбирался в современных интернет-технологиях. На заре цифровой революции этого было достаточно, чтобы произвести впечатление на основателя Wirecard.

Маркус Браун
Маркус Браун

Дуэт Брауна и Марсалека оказался успешным. Глобальная экспансия во что бы то ни стало становится их главной целью: они по всему миру скупают активы, от телекоммуникационных фирм до авиакомпаний. Много позже выяснится, что резкий взлет компании происходил за счет не только инноваций, но и финансовых махинаций: компания выдумывала прибыль, манипулировала балансами и отмывала криминальные деньги. Тем не менее в течение многих лет Wirecard приводили в пример как гордость немецкой экономики и образец технологической компании нового поколения.

Марсалек быстро привык жить на широкую ногу: вечеринки в Сен-Тропе, ужин в отеле Mandarin Oriental за €15 тысяч, рекой текут шампанское и коньяк Rémy Martin Louis XIII по €2500 за бутылку. Марсалек летает по всему миру, открывая все больше дочерних компаний и покупая субподрядчиков.

Но заниматься обычным бизнесом Марсалеку было скучно. Ему нужен был адреналин и было тесно в белом воротничке. И когда в его жизни появляются Злобина и Петлинский, оказывается, что они могут предложить друг другу то, чего так не хватало обеим сторонам.

Марсалек из скучного финансового менеджера превращается в человека, живущего жизнью супершпиона, его посвящают в государственные тайны, он участвует в политических аферах, с автоматом наперевес появляется в горячих точках вместе с боевиками частных военных компаний.

Российским же спецслужбам Марсалек нужен был не столько как человек с деньгами, сколько как умеющий деньгами управлять (что крайне важно для финансирования зарубежных спецопераций и обналичивания нелегально заработанных доходов), а также обладающий прекрасными связями в политических и криминальных кругах в разных частях света.

Петлинский и Марсалек нашли друг друга, и с того времени почти все, чем они занимались, они так или иначе делали вместе.

Марсалек помогает ГРУ

Марсалек начал развивать бизнес в России еще в 2011 году и довольно регулярно летал в Москву. Но после знакомства с Петлинским ему открываются совершенно новые горизонты: Яна знакомят с высокопоставленными сотрудниками спецслужб, олигархами и чиновниками всех мастей.

Марсалек на фоне Кремля
Марсалек на фоне Кремля

Сам Петлинский формально не числится в спецслужбах, но явно имеет привилегии, недоступные простым смертным. Так, в апреле 2016 года Петлинский, Злобина и Марсалек на частном самолете летали в Ниццу и, согласно данным российской погранслужбы, целью визита называли дипломатическую миссию — обычно такой тип поездок доступен только дипломатам.

В каждый приезд Марсалека в Россию Стас не упускал случая представить его все новым и новым сотрудникам разведки. Среди прочего Марсалек познакомился с офицерами ФСБ, включая высокопоставленного сотрудника по имени Марат, который, по словам Стаса, мог решить любой вопрос на Ближнем Востоке («У него обширнейшие связи в Палестине!»).

Также он был представлен различным офицерам ГРУ, в том числе Андрею Чупрыгину, отставному полковнику военной разведки, работавшему в Центре цивилизационных исследований стран Востока под началом самого Петлинского. Чупрыгин также читал лекции по африканистике в московской Высшей школе экономики и служил советником по Ливии в МИДе. Петлинскому удалось продвинуть и Марсалека на должность «советника» в МИДе, что пришлось очень кстати в сентябре 2017 года, когда Ян превысил срок пребывания в стране по туристической визе и ему в срочном порядке нужны были выездные документы.

Также Петлинский свел Марсалека с неким Владимиром, крепким бородатым мужчиной в байкерской одежде с нашивками Hell’s Angels, которого Стас называл «наш наемник». Его настоящее имя — Анатолий Каразий, а Владимир — позывной времен Чеченской войны, когда тот служил заместителем командира взвода спецназа ГРУ под началом самого Петлинского.

Анатолий Каразий
Анатолий Каразий

На тот момент Каразий возглавлял разведку в ЧВК Вагнера, и, что не менее важно, он родственник одного из ключевых генералов ГРУ Владимира Алексеева. Когда пути Пригожина и ГРУ разойдутся, именно Каразию ГРУ поручит создавать замену ЧВК Вагнера — ЧВК «Редут».

В мае 2017 года Каразий и Петлинский устроили Марсалеку поездку в Сирию, где посетили Пальмиру. В Сирии Марсалеку выдали полный комплект российской военной формы и снайперскую винтовку. По возвращении он хвастался другу, что ему разрешили «пострелять боевыми в исламских боевиков».

  • [object Object]
  • [object Object]
  • [object Object]

Многие, кто встречался с Марсалеком в Мюнхене летом 2017 года, вскоре после его возвращения из Сирии, описывали его как «очень взволнованного» и «потерявшего душевное равновесие». После этого Марсалеку становится все труднее лавировать между двумя жизнями. Его адреналиновая зависимость требует все больше и больше острых ощущений.

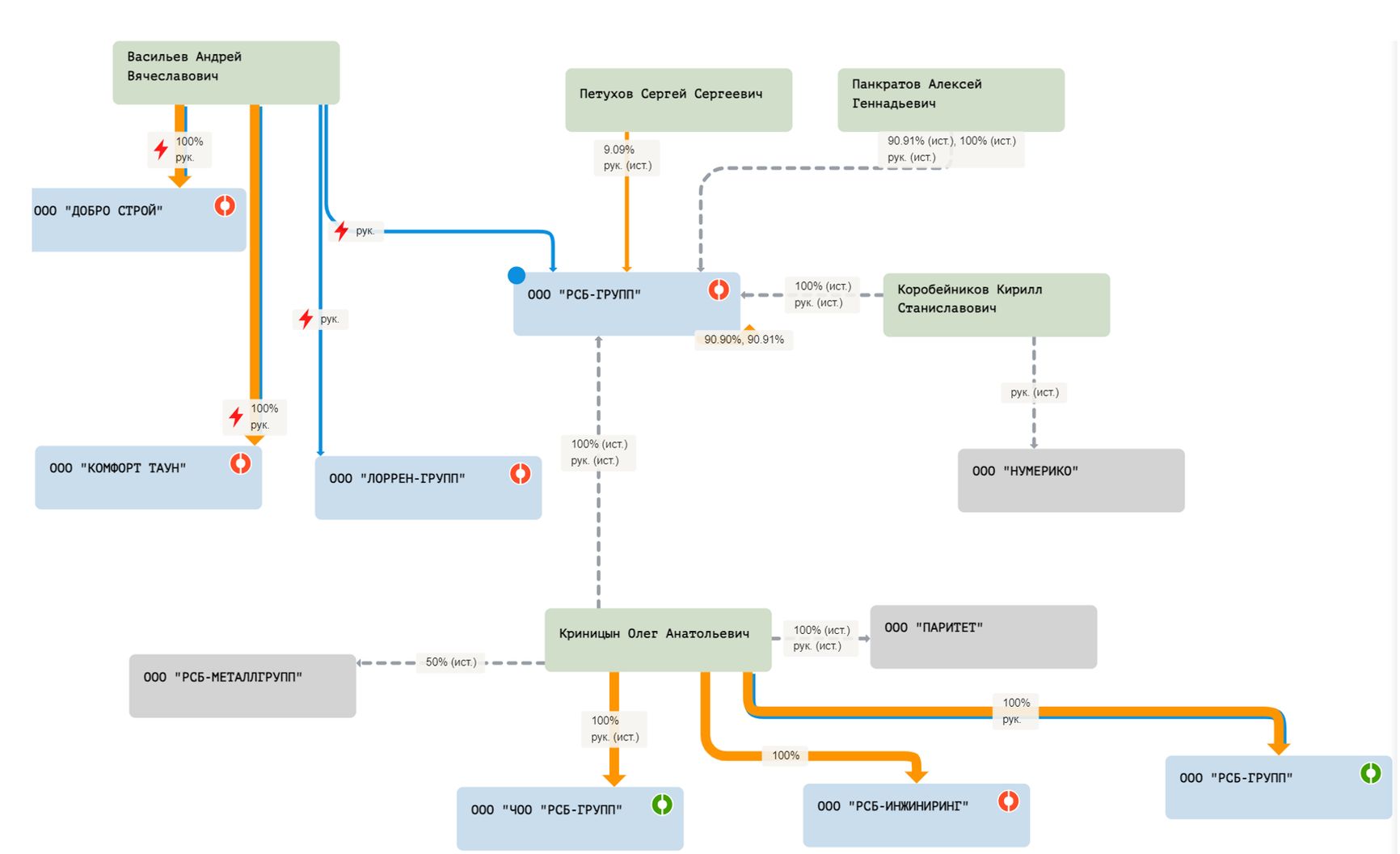
Новые российские приятели Марсалека открывали самые разные двери не только в России, но и везде, где они еще могли похвастаться политическими связями и весом — например, в Ливии. В 2017 году Петлинский и Чупрыгин посоветовали Марсалеку приобрести простаивающую Ливийскую цементную компанию (Libyan Cement Company). Вложение казалось разумным: после гражданской войны Ливию ждал строительный бум, спрос на цемент должен был подскочить. Однако быстро выяснилось, что возобновить производство невозможно, пока прилегающие территории не очищены от тысяч мин, оставшихся со времен войны. Петлинский посоветовал Яну воспользоваться услугами российской частной военной компании своего знакомого — «РСБ-Групп», одной из старейших российских ЧВК с опытом присутствия в Сомали, ЮАР, Египте и Шри-Ланке (в ее послужном списке — контртеррористические операции и защита судов от пиратов, в том числе с использованием акустического нелетального оружия). Марсалеку показалось, что этого будет недостаточно, и он решил купить всю ЧВК целиком. Таким образом он смог не только зачистить территорию цементного завода, но и обзавестись личной армией в стратегически важном североафриканском государстве.

Петлинский вел переговоры о продаже «РСБ-Групп» с Олегом Криницыным, основателем и главным владельцем ЧВК. По плану, Криницын должен был остаться номинальным владельцем, в то время как реальный контроль над компанией переходил к Яну и Стасу.

Сумму покупной цены Стас выплатил наличными, которые Марсалек перевозил в Москву на своем частном самолете траншами в несколько сотен тысяч долларов. На бумаге владельцы российского юрлица «РСБ-Групп» остались теми же, однако фактически бизнес разделился на две компании: новое российское ООО «РСБ-Групп» и офшорная компания на Каймановых островах под названием RSB Group Ltd.

Единоличным собственником и директором российского юрлица выступил Кирилл Коробейников — сын Станислава Петлинского. Компания на Каймановых островах, у которой был контракт с Libyan Cement Company, на 25% принадлежала Коробейникову, еще на 25% — россиянке Виктории Боуман, супруге давнего партнера Марсалека Джо Боумана, и на 50% — швейцарскому юристу Ричарду Седрику Гарри Риттеру, действующему на основании доверенности.

У Марсалека были поистине наполеоновские планы на Ливию. Он видел, что Россия проявляет большой интерес к стране, богатой запасами нефти и газа и имеющей решающее значение для контроля потоков беженцев в Европу. Марсалек не только купил в Ливии цементный завод и собственную ЧВК, но и собирался пойти дальше. Свою идею он описывал в 2017 году кризисному эксперту Килиану Кляйншмидту, который долгое время работал в ООН.

Начиналось все безобидно: Кляйншмидт должен подготовить для Марсалека исследование за €200 тысяч о том, как можно восстановить Ливию. Кстати, счет должен был быть отправлен в Российско-ливийский институт культуры в Москве, говорит Кляйншмидт. Сначала он думал, что речь идет о том, чтобы снова сделать Ливию лучшим местом для жизни людей.

Но на второй встрече, на этот раз на вилле на Принцрегентенштрассе, Марсалек назвал это «детской чепухой» и раскрыл свою настоящую идею: военную «программу конверсии», в рамках которой будет подготовлено от 15 тысяч до 20 тысяч ливийских ополченцев. Небольшая армия должна была контролировать южную границу Ливии и, следовательно, миграционные потоки.

Марсалек также с восторгом отзывался о новых нательных камерах, которые наемники носят в бою. И о том «потрясающем видеоматериале», который можно собрать. Марсалек предлагал использовать эти камеры для трансляции их боев с исламистами в Интернете. Война и взрывы в прямом эфире. Любой, кто хочет на это посмотреть, должен сделать пожертвование ЧВК. В разговоре с Кляйншмидтом Марсалек посетовал, что уже существующие видеоролики группы Вагнера «не могут быть использованы в качестве рекламы, потому что там парни расстреливают пленных». После такого разговора Кляйншмидт заявил, что больше не хочет иметь ничего общего со всем этим, и ушел.

Офис напротив российского консульства

Тем временем бизнес Wirecard процветает. В 2018 году компания была включена в Dax, фондовый индекс 30 самых ценных и важных компаний Германии. У нее почти 300 тысяч клиентов, транзакции на сумму €125 млрд и прибыль в полмиллиарда — судя по балансу, который вскоре будет признан сфабрикованным.

Формально основной задачей Марсалека было масштабирование бизнеса, но в своем офисе в штаб-квартире Wirecard в Ашхайме он почти не появлялся, и его коллеги позже признавались, что понятия не имели, чем именно он занимался.

Вместо того чтобы ходить в офис, Марсалек в 2016 году создал собственный операционный центр в 20 км от своего дома, в центре Мюнхена. Здесь сливаются две его жизни: официальная и тайная.

Четырехэтажная вилла в стиле модерн на Принцрегентенштрассе, 61 — один из самых величественных домов баварской столицы, площадью 1660 кв. м, обставленный итальянской мебелью, бронзовыми скульптурами и картинами, изображающими исторические сражения. Он был построен в 1903 году для принца Альфонса Баварского как представительная аристократическая резиденция. Позже в ней проживал первый в истории лауреат Нобелевской премии по физике Конрад Рентген, именем которого названо открытое им излучение. За удовольствие работать в этом доме Марсалек из денег Wirecard платил €680 тысяч в год. Одно из неоспоримых преимущество расположения этого офиса — он находился буквально через дорогу от генерального консульства России.

  • [object Object]
  • [object Object]

Марсалек разместил свой личный офис на первом этаже здания и приветствовал посетителей в великолепном конференц-зале. На видном месте в рамке — объявление Австрии войны Сардинии от 1859 года. Постоянные посетители офиса — политики, банкиры и агенты разведок разных стран. В их число входят бывший руководитель ливийской разведки, бывший руководитель отдела Управления по защите конституции Австрии, а также бывший государственный министр в канцелярии Германии Гельмута Коля Бернд Шмидбауэр. И, конечно, Станислав Петлинский.

Давняя коллега и подруга Марсалека, попросившая называть ее Джоанна, работала с ним с 2010 года, но утверждает, что понятия не имела о его параллельной жизни. Встречала она и Петлинского — в том самом доме на Принцрегентенштрассе, 61. «Мне он показался очень милым, рассказывал о своих внуках», — вспоминает она. Джоанна даже организовала для него вечеринку по случаю дня рождения в мюнхенском ресторане высокой кухни «Тантрис». На фотографии он смеется за столом с Марсалеком, между ними лежит праздничный торт в форме звезды.

Марсалек и Петлинский на праздновании дня рождения
Марсалек и Петлинский на праздновании дня рождения

Джоанна говорит, что о темных делах Марсалека узнала только после обвинения прокуратуры. Но вряд ли она не замечала некоторых странностей. Например, того, что Марсалек оборудовал виллу госпиталем с лекарствами, больничными койками и противогазами. Или в какой-то момент привез специалистов по безопасности из Израиля, чтобы они обыскали дом на предмет жучков.

Шпионы на службе у Марсалека

Тем временем у Марсалека появляется новый помощник — Мартин Вайс, который в течение многих лет возглавлял Второй департамент Федерального управления по защите конституции и борьбе с терроризмом Австрии (BVT, главная австрийская секретная служба), отвечающий за сбор информации, расследования и анализ. Именно ему Марсалек доверяет основную секретную оперативную деятельность. Вся разведывательная информация, которую собирает BVT, попадает на его стол. Как и вся информация, которую отправляют в Вену партнерские службы, такие как ЦРУ, немецкое управление по защите конституции или израильский Моссад.

Марсалек нанял Вайса в качестве «советника» в 2018 году после того, как тот официально покинул Управление по защите конституции, но знакомы они были как минимум с 2015 года. Вряд ли Вайс нужен был Марсалеку для бизнеса Wirecard, зато он был очень полезен на новом фронте работы, который появился у Марсалека после знакомства с Петлинским.

Например, Вайс «пробил» десятки людей через внутренние базы данных, чтобы узнать, что о них знают власти. В их число входят сами Марсалек и Петлинский, а также журналисты, в том числе российские, и, к примеру, казахстанские оппозиционеры.

Согласно материалам австрийского следствия, особенно часто объектами такого «пробива» становились люди, «связанные с интересами Российской Федерации». Поразительно и то, что австрийские спецслужбы долгое время ничего не замечали. Венское специальное следственное подразделение, которое расследовало возможных русских «кротов» в BVT, наткнулось на него только после побега Марсалека. Материалы расследования теперь занимают тысячи страниц. Их вывод: Вайс и Марсалек были частью «разведывательной ячейки, возможности которой использовались российскими спецслужбами».

Работал на Марсалека и другой ветеран BVT — Эгисто Отт. Когда он был действующим сотрудником, в 2017 году иностранные спецслужбы — предположительно ЦРУ и МИ-6 — забили тревогу: Отт неоднократно отправлял данные со своего официального адреса электронной почты в BVT на свой личный аккаунт. Его подозревали в шпионаже в пользу России. Его непосредственным начальником в BVT в то время был… именно Мартин Вайс.

Отт был отстранен от должности, но его агентурная сеть продолжала работать. Он использовал ее для сбора конфиденциальной информации о целях Вайса и Марсалека. Для этого он привлекал информаторов как внутри страны, так и за рубежом. По данным следствия, деньги он получал от Мартина Вайса.

Несмотря на тяжесть обвинений, он был освобожден всего через несколько недель содержания под стражей.

Скриншот чата, который Отт сохранил на своем iPhone 10 сентября 2019 года, показывает пример такого взаимодействия. В переписке видно, что Петлинский обращается с проблемой к Марсалеку: у любовницы Аркадия Ротенберга и ее сестры постоянно возникают проблемы при пересечении границ в Европе. Марсалек пересылает сообщение Мартину Вайсу и спрашивает, «можем ли мы оказать поддержку». Тот пересылает сообщение Отту. Как следует из дальнейших текстовых сообщений, Отт, по-видимому, просит коллегу из полиции в Италии о помощи. Через две недели итальянец возвращается сответом: у любовницы Ротенберга и ее сестры были пометки в европейской системе пограничного расследования SIS. В итоге секретные данные возвращаются через Петлинского Ротенбергу. Но не все запросы были такие невинные, как по любовнице Ротенберга.

Работа на Кремль и слежка за Христо Грозевым

15 декабря 2020 года, на следующий день после выхода расследования The Insider и Bellingcat об отравлении Навального сотрудниками ФСБ, Мартин Вайс отправил Отту сообщение: «Можем ли мы послать запрос в Австрию по Христо Грозеву?» Позже Отт отвечает: «Грозев поддерживает операцию против этого кейса» («Grozev unterstütze eine Operation „gegen die Causa”»). Затем он сообщает адрес его частной квартиры.

Христо Грозев на тот момент работал в Bellingcat и был соавтором того расследования по отравлению Навального (сейчас он является ведущим расследователем The Insider и соавтором этой статьи).

В разговоре с Der Spiegel Отт подтвердил, что участвовал в слежке: «Я просто пошел в загс и заплатил €3,40, чтобы узнать, где он живет». Признает и то что сделал несколько фотографий дома Грозева, но утверждает, что это не является незаконным и что он якобы не знает, зачем Вайсу потребовалась такая информация.

Эгисто Отт
Эгисто Отт

Управление по защите Конституции было реформировано, переименовано, заменена значительная часть его персонала. Но против некоторых агентов, считавшихся близкими к Марсалеку и Вайсу, просто недостаточно улик, чтобы отстранить их от должности, сетует представитель разведки. По его мнению, существует реальная опасность того, что Марсалек продолжает шпионить за австрийскими властями, политиками и компаниями от имени российских служб.

Физическая слежка — не единственное, чем Марсалек мог помогать российским спецслужбам. Собирать информацию можно было и через компанию Wirecard, имевшую сотни тысяч клиентов по всему миру. Среди таких клиентов, например, было Федеральное управление уголовной полиции, десятки международных корпораций. Летом 2019 года Марсалек поручил сотрудникам Wirecard собрать большой набор таких данных о клиентах — по его словам, для немецкой Федеральной разведывательной службы (БНД). Позже выясняется, что БНД никогда не запрашивала этих данных. Вместо этого конфиденциальная информация могла оказаться в Москве.

Что еще чрезвычайно полезно — компания Wirecard организовала свой бизнес в Азии через сторонних партнеров и транзакции на миллиарды долларов перемещались в очень сложных схемах. Даже для аудиторов денежные потоки были непрозрачны. Долгое время оставался незамеченным тот факт, что миллиарды евро Wirecard не находятся на счетах, где должны были находиться. Это идеальная структура создана не только для отмывания денег, но и для серого финансирования каких-либо проектов — в ГРУ это могло быть чрезвычайно востребовано. К примеру, Марсалек, судя по всему, использовал именно средства Wirecard для покупки собственной наемнической компании через подставных лиц, которую он планирует использовать в различных горячих точках, в тесной координации с Кремлем.

Превращение в священника. Российские спецслужбы спасают Марсалека

25 июня 2020 года Wirecard AG объявила о банкротстве, поскольку со счетов компаний исчезло почти €2 млрд. Возможно, их попросту никогда не существовало. За несколько дней до этого Марсалек исчезает. Один из деловых партнеров Петлинского организует частный самолет, а бывший агент Вайс организует двух заслуживающих доверия пилотов. Чтобы запутать следы, Марсалек подкупает чиновников иммиграционной службы Филиппин, чтобы те сделали запись о прибытии Марсалека в эту страну.

На самом деле Марсалек приземлился в Беларуси в ночь на 20 июня, а затем на машине продолжил путь в сторону Москвы. Этот трансфер организовал чиновник, который занимался российско-ливийскими отношениями. Помимо российского гражданства, у него есть еще и белорусский паспорт. А также он хороший знакомый Петлинского.

Через несколько недель Марсалеку выдали паспорт на имя Константина Баязова. Человек с таким именем и датой рождения, как в новом паспорте Марсалека, действительно существует, но это священник, служащий в небольшой церкви в Липецкой области. Фотографию Марсалека вклеивают прямо в паспортный файл Баязова (они и правда немного похожи, особенно после того, как Марсалек отпустил бороду).

Марсалек (вверху справа) в паспортном файле Баязова
Марсалек (вверху справа) в паспортном файле Баязова

Сам Баязов в ответ на запрос о комментарии ответил: «Вы же понимаете, что я не могу об этом говорить».

Константин Баязов
Константин Баязов

5 сентября помощница Петлинского и сотрудница ФСБ Евгения Курочкина забрала новые документы Марсалека в Москве, арендовала микроавтобус и вместе с вещами Марсалека поехала в Крым (сам он полетел на частном самолете). Об этом свидетельствуют в том числе данные о местоположении ее мобильного телефона (в разговоре с The Insider Курочкина заявила, что подробности произошедшего готова рассказывать только за деньги).

Вечером 8 сентября мобильный телефон Курочкиной подключился в Севастополе. На следующее утро, 9 сентября, согласно телефонным данным, группа заказала несколько такси и выдвинулась на юг Крыма, где заселилась в одном из гостевых домов. Там Марсалек предъявил на регистрации свой новый паспорт на имя Баязова.

Оккупированный Крым, похоже, популярное место у ФСБ для того, чтобы прятать своих людей. Так, например, за год до этого сотрудники ФСБ сопроводили туда жену ФСБ-шного киллера Вадима Красикова, накануне арестованного в Германии за убийство чеченского беженца.

Позже Марсалек засветится уже в Москве с двумя другими идентичностями: одну (Александр Шмидт) он уже использовал ранее, но другая (Виталий Малкин) раньше не использовалась. Виталий Малкин — тоже священник, на этот раз из Владимира. Он заявил, что понятия не имел, что кто-то пользовался его паспортными данными. В 2020 году он потерял паспорт и сделал себе новый. Данными этого старого, утерянного паспорта Марсалек пользовался при поездке из Москвы в Петербург на поезде и при сдаче медицинских анализов. Сходные результаты анализов крови, сданных на имя Шмидта и на имя Малкина, служат лишним подтверждением, что этими паспортами пользовался один и тот же человек.

Осев в России, Марсалек не прекратил свою деятельность — так считает британская прокуратура. Согласно выдвинутым обвинениям, Ян Марсалек в сговоре с группой преступников болгарского происхождения в период с 30 августа 2020 года по 8 февраля 2023 года занимался «сбором информации, которая прямо или косвенно полезна для противника и тем самым нанесет вред обществу, а также интересам и безопасности государства».

Как выяснили британские следователи, Марсалек поручил банде из пяти человек шпионить за людьми, которые не нравились Кремлю, и преследовать их по всей Европе, возможно, с целью похищения или убийства.

Обвинения против банды агентов, судя по всему, хорошо задокументированы. По данным прокуратуры, помимо фальшивых паспортов группы и большого количества данных о поездках, ключевыми доказательствами служат около 80 тысяч сообщений в чате. Сообщается, что точные инструкции для болгар пришли от Марсалека в сообщениях Telegram. Судя по всему, им заплатили в криптовалюте и наличными через посредника.

В ходе обысков следователи обнаружили также оборудование электронного наблюдения и 19 поддельных документов, в том числе пресс-карты и одежду с этикетками американских телеканалов Discovery Channel и National Geographic.

Руководителем группы агентов является 45-летний бизнесмен Орлин Русев, старый знакомый Марсалека еще со времен Wirecard. Как видно из электронной переписки между ним и Марсалеком, специалист по слежке, вероятно, предоставил Марсалеку специально защищенные сотовые телефоны. Лондонский суд над болгарской шпионской группировкой должен начаться в конце этого года. Ян Марсалек, скорее всего, не окажется на скамье подсудимых. Он по-прежнему скрывается в России, хотя, по данным The Insider, иногда путешествует с фальшивыми документами. Судя по всему, значительная часть украденных денег по-прежнему остается в его распоряжении. Во всяком случае, в 2021 году через свой офшор Марсалек пытался купить аэропорт в Софии. Если бы ему это удалось, он получил бы уникальный доступ к базам бронирования авиабилетов, столь важный для российских спецслужб.

Подпишитесь на нашу рассылку

К сожалению, браузер, которым вы пользуйтесь, устарел и не позволяет корректно отображать сайт. Пожалуйста, установите любой из современных браузеров, например:

Google Chrome Firefox Safari